- Home
- it service management
- governance risk compliance management
Governance, Risk & Compliance Management

Integriertes Risikomanagement im Service Management
Das aktive Managen von Risiken wird heute in vielen Unternehmen durch Compliance- und Governance-Vorgaben bzw. durch notwendige Zertifizierungen und zu erfüllenden Normen zwingend vorgeschrieben. Viele Risiken betreffen dabei den Betrieb geschäftskritischer IT-Services, da bei einem Ausfall dieser Services sehr schnell hohe Kosten und möglicherweise auch Umsatzverluste entstehen können.
Rollen wie der Corporate Risk Manager oder Business Continuity Manager können nun mittels der entsprechenden Module mit ITSM-Unterstützung Risikomanagement im Unternehmen transparenter verwalten und relevante Informationen intelligenter miteinander verknüpfen. So ist auch der Weg zur ISO 27001, zu TISAX oder zu einem BCM mit deutlich weniger Aufwänden verbunden.
Der USU Governance, Risk & Compliance Manager (GRCM) und der USU Service Risk Managers (SERM) decken alle Aspekte von Governance, Risk und Compliance Prozessen ab. Es lassen sich Compliance Vorgaben erstellen, Service und Prozesse bewerten, Risiken erkennen und Maßnahmen definieren. Beide Module sind mit dem USU Service Management nutzbar:

USU Service Risk Manager (SERM)
Managen Sie aktiv die Risiken Ihres IT-Betriebs
Innerhalb der Produktsuite USU Service Management ermöglicht das Modul USU Service Risk Manager die toolgestützte Bearbeitung sämtlicher Aufgaben für das ganzheitliche Managen der Risiken für den Betrieb Ihrer Business Services.

Nutzen
Starten Sie mit dem Service Risk Manager
• Risiken werden auf Basis von Services erfasst, verbunden und ausgewertet (ohne Medienbrüche)
• Mehr Transparenz von Risiken bezogen auf Services, Servicekomponenten und Assets
• Risikomanagement by Design not by Control or Accident
• Nutzen der CMDB für die Erfassung und Bewertung von Risiken sowie Maßnahmenverwaltung
Nutzen
--> Risiken werden auf Basis von Services erfasst, verbunden und ausgewertet (ohne Medienbrüche)
--> Mehr Transparenz von Risiken bezogen auf Services, Servicekomponenten und Assets
--> Risikomanagement by Design not by Control or Accident
--> Nutzen der CMDB für die Erfassung und Bewertung von Risiken sowie Maßnahmenverwaltung
Einfaches Erfassen und Bewerten von Risiken
Der Service Risk Manager ermöglicht das Managen von Risiken für in der CMDB definierte Business Services. Jedes Risiko wird dabei mittels Eintrittswahrscheinlichkeit, der Auswirkung und der Unterbrechungswahrscheinlichkeit für den Service bewertet. Aus diesen Angaben ermittelt der Service Risk Manager die sogenannte Risiko-Prioritätszahl (RPZ), die das Risiko quantifiziert. Die RPZ kann schließlich durch die Definition risikominimierender Maßnahmen reduziert werden.
Im Auslieferungszustand ist ein Risiko-Katalog für die Normenreihe ISO 27001 bereits enthalten.

USU Governance, Risk & Compliance Manager (GRCM)
Mit dem USU Governance, Risk & Compliance Manager (GRCM) werden Prozesse & Services in Hinblick auf Risiko, Compliance („Regeltreue“) und Governance („Steuerung“) bewertbar. Für alle drei Bewertungsdimensionen (Governance, Risk & Compliance) kann so mit einem einheitlichen Vorgehensmodell gearbeitet werden.
Nutzen
--> Transparente Audit-Planung
--> Business Impact Analysen
--> Automatischer Import von Schwachstellen-Meldungen mittels eines automatischen GRCM-Prozesses
--> Einfache Berechnung und Prüfung der erreichbaren Compliance-Werte aus der Service Hierarchie (z. B. Wiederherstellungszeit) und Vergleich mit den Vorgaben
Governance-Funktionen im Überblick:
Reagieren Sie direkt auf Geschäftsrisiken – auch in Prozessen
Mit dem USU Governance, Risk & Compliance Manager (GRCM) befähigen Sie Ihre IT, auch für Business-Prozesse Störungen zu melden, Changes zu erstellen oder Risiken zu analysieren. Dafür werden BPM-Prozesse in
die Servicehierarchie integriert.

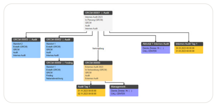
Neue Funktion zur Audit-Planung
Starten Sie in eine transparente Auditplanung. Der neue Ticket-Typ „GRCM-Audit“ erlaubt es, die ganze Hierarchie eines internen Audits darzustellen und zu verwalten.

Compliance-Funktionen im Überblick:
Business Impact Analyse
Welche Auswirkungen hat ein Ausfall auf einen Service?
Welche Downtime wäre kritisch? Mit der Business Impact Analyse können Sie Ihre Services mit Vorgabe-Informationen anreichern und diese Vorgaben dann auch
gegen die Wiederherstellungseigenschaften prüfen.

Import neuster CERT-Meldungen
Integrieren Sie Meldungen aus digitalen Schwachstellen-Quellen vollautomatisch mittels eines GRCM-Prozesses. Die Meldungen können dann direkt mit einen Business Service als Service-Dokumentation verlinkt werden.

Compliance und Kontinuität
Erstellen Sie für den eine Ausfallsituation eine duale Servicestruktur, die Sie zusammen mit der Hauptstruktur bewerten und visualisieren können. Diese alternative Servicestruktur können Sie nicht nur anlegen, sondern auch auf erzielbare Wiederherstellungsparameter (z.B. Wiederherstellungszeit) prüfen. So stellen Sie sicher, dass auch diese Servicestruktur den Vorgabe-Parametern der Business Impact Analyse (BIA) entspricht.

Direkt ins Gespräch kommen
Sie haben Fragen? Ein kurzes Gespräch schafft oft mehr Klarheit als viele E-Mails. Unser Experte zeigt Ihnen auch gerne, wie IT Service Management in der Praxis funktioniert – persönlich und unverbindlich.

Daniel Decker
Sales Development
IT Service Management

Stephano Gerads
Sales Development
IT Service Management
Schreiben Sie uns
Ganz gleich, ob Sie mit uns arbeiten möchten oder nur ein paar Fragen haben.



